Description
EtherCAT Configuration Software, tailored for use with EtherCAT Embedded Main Device “EEM”.
- Light-weight software to compliment EEM.
- Handles ESI imports, ENI export, Device Configuration and diagnostics.
- Handles network scan, state machine changes, Mailbox interactions (CoE, FoE, EoE), access device EEPROM, registers and RAM.
- Realtime access and display of PDOs.
- Exporting of SoftPLC parameters.
Main Window

ESI Library

Export ENI

Master Connect via TCP/IP

Master Online

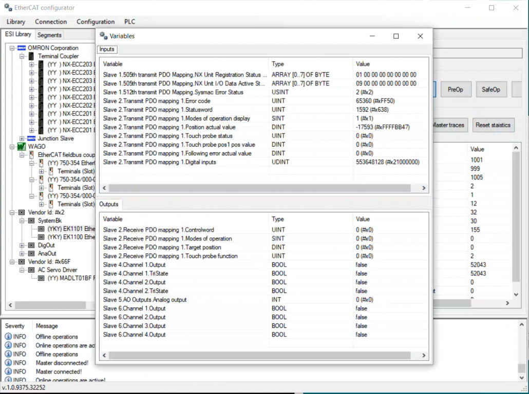
View Process Data

View CoE Data (Object Dictionary)

View EEPROM

View Registers

Offline/online Comparison

Description
EtherCAT Configuration Software, tailored for use with EtherCAT Embedded Main Device “EEM”.
- Light-weight software to compliment EEM.
- Handles ESI imports, ENI export, Device Configuration and diagnostics.
- Handles network scan, state machine changes, Mailbox interactions (CoE, FoE, EoE), access device EEPROM, registers and RAM.
- Realtime access and display of PDOs.
- Exporting of SoftPLC parameters.
Main Window

ESI Library

Export ENI

Master Connect via TCP/IP

Master Online

View Process Data

View CoE Data (Object Dictionary)

View EEPROM

View Registers

Offline/online Comparison

EtherCAT Gateway to ModbusTCP
EEM Main Device
Scroll to top